|
<< Click to Display Table of Contents >> Navigation: Sutta Interpretations > Satipaṭṭhāna Sutta – New Series > Sotāpanna Anugāmi and Anicca/Vipariṇāmi Nature of a Defiled Mind |
October 9, 2025
Sotāpanna Anugāmi is one who comprehends the anicca and vipariṇāmi nature of one’s loka (same as pañcupādānakkhandha or one’s defiled thoughts). Those two characteristics indicate that one moves away from Nibbāna whenever one generates pañcupādānakkhandha (or initiates a Paṭicca Samuppāda cycle) at each sensory event.
Introduction
1. The Khandha Sutta (SN 25.10) presents several key facts about the Sotāpanna stage. We can list them as follows:
i.The essential requirements to become a Sotāpanna are stated in a few succinct verses.
ii.It states that there are two types of Sotāpanna Anugāmi: Saddhānusārī and Dhammānusārī.
iii.It also states that neither of them will die until they attain the Sotāpanna phala moment.
iv.The sutta also confirms that they are free of rebirths in the four lowest realms (apāyās).
▪Let us briefly discuss (ii) through (iv) first, and then discuss (i) in a bit more detail.
Two Types of Sotāpanna Anugāmi – Saddhānusārī and Dhammānusārī
2. The “WebLink: suttacentral: Khandha Sutta (SN 25.10)” states, “Someone who has faith (saddahati) in these explanations (discussed below) and embraces them (adhimuccati) is called a follower by faith (Saddhānusārī). They have entered the realm (bhūmi) of the Noble Persons (sappurisa), and transcended the realm of puthujjana (puthujjana bhūmi).”
▪@marker 2.1, the sutta states, “Someone who has grasped these explanations (discussed below) with a degree of wisdom (paññāya mattaso) and accepts them after deliberation (nijjhānaṁ khamanti) is called a follower by wisdom (Dhammānusārī). They have entered the realm (bhūmi) of the Noble Persons (sappurisa), and transcended the realm of puthujjana (puthujjana bhūmi).”
▪It must be noted that even a Saddhānusārī must have understood what is meant by requirements (discussed starting with #5 below) with sufficient wisdom, i.e., it is not blind faith!
Sotāpanna Anugāmi Will Become a Sotāpanna Before Death
3. At markers 1.9 and 2.3, it states that either a Saddhānusārī or a Dhammānusārī will attain the Sotāpanna phala moment (i.e., become a Sotāpanna) before dying, i.e., within the same life.
▪That is why even a Sotāpanna Anugāmi is a Noble Person who will not be reborn in an apāya.
▪Since they will definitely attain the Sotāpanna stage before dying, they are fully released from rebirths in the apāyās.
Sotāpanna Anugāmi Is Also Free from the Apāyās
4. There are eight Ariyā (Noble Persons) or “aṭṭha purisa puggalā”. They are Sotāpanna Anugāmi, Sotāpanna, Sakadāgāmi Anugāmi, Sakadāgāmi, Anāgāmi Anugāmi, Anāgāmi, Arahant Anugāmi, and Arahant.
▪The first three are released from rebirths in the apāyās. A Sakadāgāmi and Anāgāmi Anugāmi are free from rebirths in the human realm, too.
▪An Anāgāmi and Arahant Anugāmi are released from the kāma loka, i.e., they will not be reborn in a Deva realm either.
▪An Arahant is free from rebirths in any realm.
▪Now, let us examine the requirements for a puthujjana to become a Sotāpanna Anugāmi (and within the same lifetime a Sotāpanna).
Understanding Aniccaṁ Vipariṇāmi Aññathābhāvi Nature of Loka
5. At the beginning of the sutta (@marker 1.2), the Buddha states the requirements for a puthujjana to become a Sotāpanna Anugāmi/Sotāpanna.
▪He says, “Rūpaṁ, bhikkhave, aniccaṁ vipariṇāmi aññathābhāvi.”
▪Then, it is repeated for the other four components of the pañcupādānakkhandha: vedanā, saññā, saṅkhārā, and viññāṇa.
▪As I have emphasized many times, rūpa, vedanā, saññā, saṅkhārā, and viññāṇa in most cases (especially when they appear together) refer to the respective components of the pañcupādānakkhandha. Here, ‘rūpa’ is not the external rūpa, but the ‘mind-made rūpa’ that arises in the mind based on the external rūpa.
▪Thus, those verses state the following: “pañcupādānakkhandha, bhikkhave, aniccaṁ vipariṇāmi aññathābhāvi.”
Pañcupādānakkhandha = One’s Defiled Thoughts
6. As we can see, all five components of the pañcupādānakkhandha (rūpa upādānakkhandha through viññāṇa upādānakkhandha) arise in the mind. Those are ‘defiled thoughts’ that go through our minds. Thus, pañcupādānakkhandha = ‘defiled thoughts.’
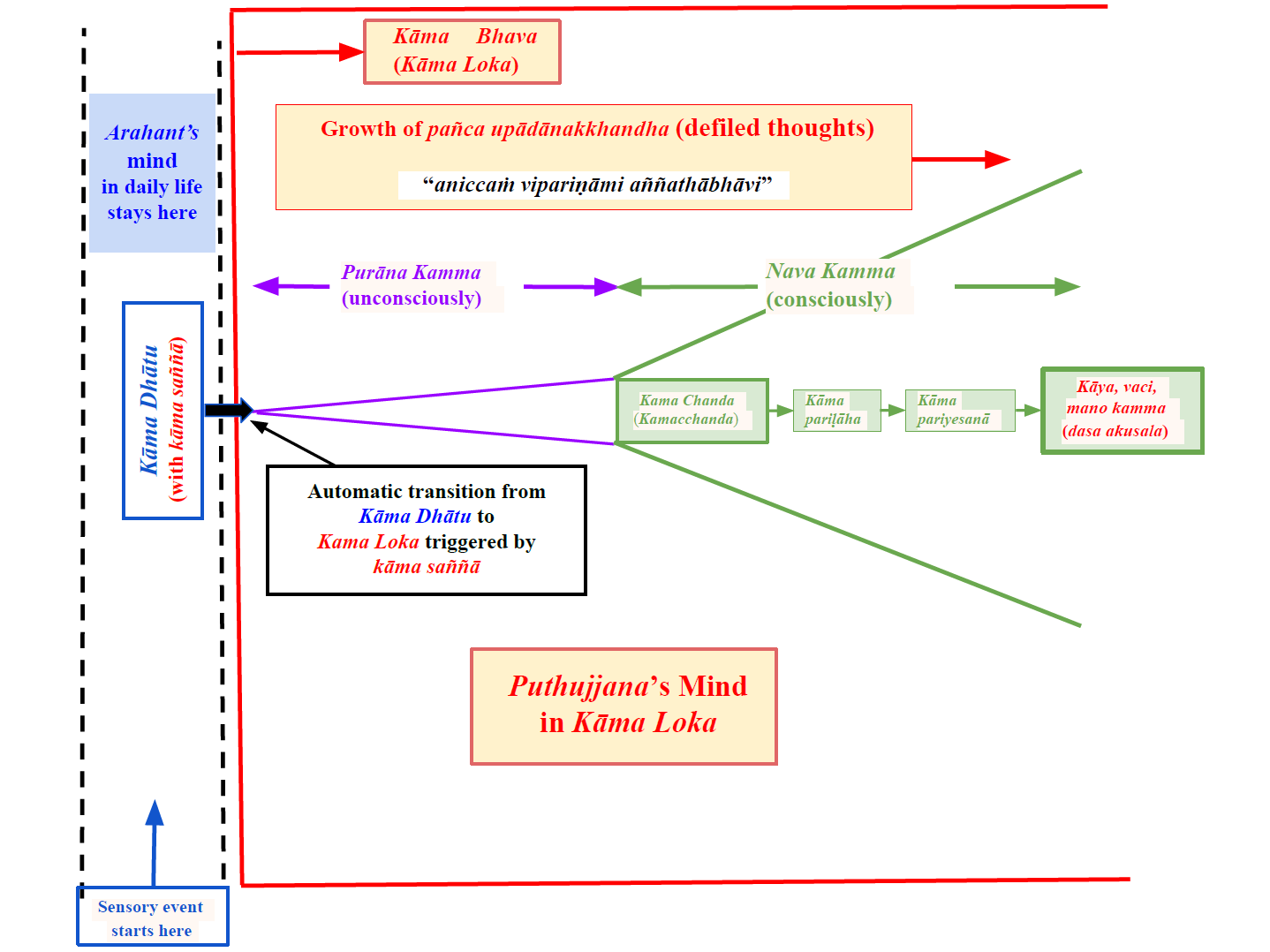
▪Our ‘thoughts’ are triggered by a sensory input. While we don’t give ‘that much thought’ to many things that we experience, some trigger many ‘thoughts’ in our minds. I indicate the expansion of ‘thoughts’ with two sets of cones in my charts.
▪The smaller cone indicates relatively few weaker ‘thoughts’ in the ‘purāṇa kamma’ stage. These subconscious thoughts arise with ALL sensory experiences. See the chart in #9 below.
▪If the mind attaches strongly to a sensory input and gets to the ‘taṇhā paccayā upādāna’ step, the mind moves to the ‘nava kamma’ stage. This is where the most potent kamma accumulation occurs with many potent ‘thoughts’.
▪Thus, a mind is agitated in the ‘nava kamma’ stage, seeking more sensual pleasures (with kāma rāga) or trying to remove any obstacles for that with anger (with paṭigha). On the other hand, the mind is relatively calm if it is mostly in the ‘purāṇa kamma’ stage. However, even there, the mind is still covered with avijjā, or ignorance.
Why Does a Mind Attach to All Sensory Inputs?
7. As we have discussed, the reason for a mind to have rāga, dosa, or moha/avijjā at all times is the ‘(distorted/viparīta) saññā.’ We discussed that in many posts, including the previous post, “What Does “Paccaya” Mean in Paṭicca Samuppāda?”
▪However, we are consciously not aware of the subtle and weak ‘defiled thoughts’ that go through our minds in the ‘purāṇa kamma’ stage. Within a fraction of a second upon receiving a new sensory input, subtle thoughts arise automatically depending only on the unbroken saṁyojana associated with that mind.
▪Depending on the sensory input, many more thoughts arise in a stepwise manner, depending on one’s mental state (‘gati’ at that moment). If the attachment is strong, the mind proceeds to the ‘taṇhā paccayā upādāna’ step (with kāma rāga or paṭigha) and enters the ‘nava kamma’ stage.
▪We become aware of the ‘thoughts’ mostly in the ‘nava kamma’ stage, and those thoughts are strongly defiled.
8. The critical point is that the mind of a puthujjana will ALWAYS be defiled. Even if they are only looking at the sky or a blade of grass, or focusing on one’s breath (anything associated with the world), those thoughts will have avijjā. That is the same as saying that a puthujjana’s mind always initiates a pañcupādānakkhandha or a bunch of ‘defiled thoughts.’
▪In other words, a puthujjana has not experienced ANY thoughts completely devoid of rāga, dosa, and/or moha/avijjā EVER! That is why a puthujjana ALWAYS generates pañcupādānakkhandha and NEVER pañcakkhandha.
▪The triggering of pañcupādānakkhandha with any sensory input (for a puthujjana) is due to the ‘(distorted/viparīta) saññā’ built into all living beings. I discussed this in many posts; see, for example, “Avijjā is Triggered by Kāma Saññā in Kāma Loka.”
A Puthujjana’s Mind Is “aniccaṁ vipariṇāmi aññathābhāvi”
9. As we discussed above, the mind of puthujjana ALWAYS starts at a defiled state, and it can only get further defiled. That means it can proceed only in the ‘wrong direction’ of being subjected to defiled thoughts. As we know, such thoughts agitate the mind; furthermore, one commits akusala kamma with a defiled mind, which can lead to future suffering. That idea is captured by the verse, “aniccaṁ vipariṇāmi aññathābhāvi.”
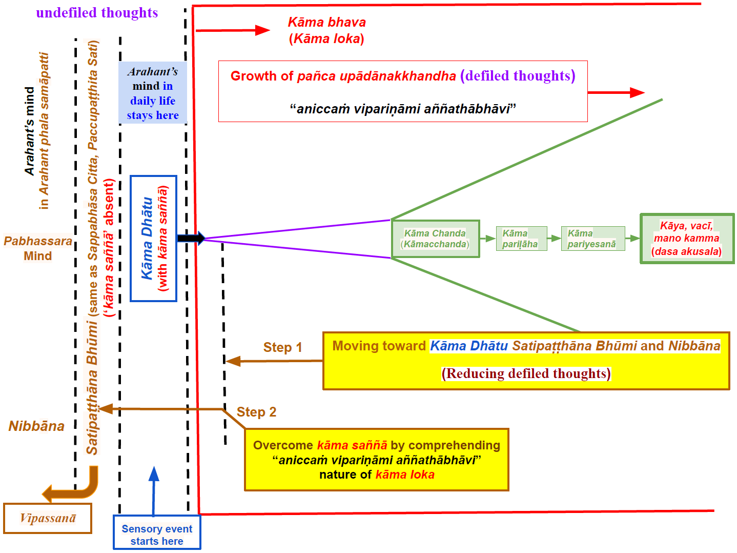
▪On the other hand, we know that a mind that has reached Nibbāna at the Arahant stage would not have even a trace of rāga, dosa, and/or moha/avijjā. Thus, the mind of an Arahant cannot be influenced by the ‘(distorted/viparīta) saññā.’ Even though it also arises in Arahants, their minds do not attach to it.
▪Those two situations are depicted in the chart below for the kāma loka. Here, the ‘(distorted/viparīta) saññā’ for the kāma loka is the ‘kāma saññā.’ Let us focus our discussion below for a human puthujjana in kāma loka with kāma saññā.
▪Any sensory input in kāma loka starts at the kāma dhātu stage with kāma saññā.

Puthujjana’s and Arahant’s Minds
Print/Download: “WebLink: PDF Download: Puthujjana’s and Arahant’s Minds”
Pariṇāma and Vipariṇāma
10. Evolution (English translation of pariṇāma) refers to the gradual development/improvement of something over time. The well-known “theory of evolution” (පරිනාම වාදය in Sinhala) refers to Darwin’s theory that humans evolved from monkeys. That means monkeys “progressed over time to evolve into humans.” Of course, that “theory” is wrong according to the Buddha’s teachings, but it explains the meaning of “evolution.” The Pāli word for “evolution” is “pariṇāma.”
▪Thus, vipariṇāma (විපරිනාම in Sinhala) means the opposite, i.e., gradual degradation of something over time. The English word for vipariṇāma is devolution. It refers to a decline or loss of function, characteristics, or structure.
▪The word ‘aññathābhāva’ also has a somewhat similar meaning. It means to progressively move to disorder or degradation. Thus, the meaning is somewhat similar to ‘vipariṇāma.’ Thus, we will focus on ‘vipariṇāma.’
▪As the above chart shows, the mind of a puthujjana ALWAYS moves in the ‘vipariṇāma direction,’ because it is forced to attach to the kāma saññā that comes with any sensory input.
▪The other word in the verse is ‘anicca.’
What Does Anicca Mean?
11. “Icca” (pronounced ‘ichcha’) means what we like.
▪Then, ‘nicca’ (pronounced ‘nichcha’) means we would get what we liked.
▪Anicca means the opposite of nicca. It is guaranteed that we will not get what is behind all we like (happiness and absence of suffering) in the long term (even if there can be bouts of happiness in the short term). Since the mind of a puthujjana starts with rāga, dosa, and/or moha/avijjā, it can never become free of defilements (until becoming a Sotāpanna Anugāmi).
▪The ‘anicca nature’ can be explained in many ways (see “Anicca – True Meaning”), but the essence is in the bullet point above.
A Puthujjana’s Mind Is Trapped in “aniccaṁ vipariṇāmi aññathābhāvi”
12. Because of the built-in ‘(distorted/viparīta) saññā’ (which is ‘kāma saññā’ in kāma loka), avijjā is triggered in a puthujjana’s mind with ANY sensory input. Thus, the mind gets defiled from the beginning of any sensory input. There is no exception.
▪Thus, the mind of a puthujjana is forced to move in the ‘unwise direction’ of progressive contamination with rāga, dosa, and/or moha/avijjā.
▪That is the “aniccaṁ vipariṇāmi aññathābhāvi” nature of rūpa, vedanā, saññā, saṅkhāra, viññāṇa (shortened for rūpa upādānakkhandha through viññāṇa upādānakkhandha or pañcupādānakkhandha) stated in the Khandha Sutta (SN 25.10).
▪Another way to state the same: The thoughts of a puthujjana are forced to be of “aniccaṁ vipariṇāmi aññathābhāvi” nature.
▪Because of that, a puthujjana is trapped in the suffering-filled rebirth process.
“aniccaṁ vipariṇāmi aññathābhāvi” In a Chart
13. The only way out is to see the above explanation and follow the Noble Eightfold Path to overcome that ‘kāma saññā’ (for those who are in kāma loka). That is outlined in the chart below.

Aniccaṁ vipariṇāmi aññathābhāvi
Print/Download: “WebLink: PDF Download: Aniccaṁ vipariṇāmi aññathābhāvi”
▪The process of overcoming that ‘kāma saññā’ is outlined in the Mahā Satipaṭṭhāna Sutta, but must be explained in detail. We have been discussing the key elements/concepts in the new series “Satipaṭṭhāna Sutta – New Series.”
14. Those are the requirements for a puthujjana to become a Sotāpanna.
▪They must “see with wisdom” that all five components of the pañcupādānakkhandha (pañca upādānakkhandha) are subject to “aniccaṁ vipariṇāmi aññathābhāvi.”
▪As we have discussed, all five components of the pañcupādānakkhandha arise in one’s mind in response to experiencing an ‘external rūpa.’
▪That ‘external rūpa’ can be a sight (vaṇṇa rūpa usually called rūpa), sound (sadda rūpa), taste (rasa rūpa), smell (gandha rūpa), touch (phoṭṭhabba rūpa), or a memory/thought coming to the mind (dhammā rūpa).
▪Based on that ‘external rūpa,’ the mind creates its own version. That ‘mind-made rūpa’ is the ‘rūpa upādānakkhandha’ which is referred to as just ‘rūpa’ in most suttas, as pointed out in #5 above.
Incorrect Translation of Khandha Sutta
15. In the “WebLink: suttacentral: Khandha Sutta (SN 25.10),” the verse “Rūpaṁ, bhikkhave, aniccaṁ vipariṇāmi aññathābhāvi” is translated by the Sutta Central translator as “form is impermanent, decaying, and perishing,” referring to what can be readily observed and understood by anyone who can see the impermanent, decaying, and perishing nature of all external objects, including our own physical bodies. Is that understanding enough for one to attain the Sotāpanna stage of Nibbāna?
▪Per the discussion above, the correct meaning of that short verse requires a much more detailed explanation that involves only the mind, not external rūpa.
▪After all, grasping that meaning is enough to become a Sotāpanna Anugāmi!
Paradigm Change Is Needed to Become a Sotāpanna Anugāmi
16. It would make a paradigm change if one could understand the following. Pañcupādānakkhandha is the same as one’s defiled thoughts, i.e., thoughts with rāga, dosa, and moha/avijjā.
▪Actions with rāga, dosa, and moha/avijjā in mind are akusala kamma, and those lead to ‘unpleasant results’ (including rebirths in the apāyās) in the future.
▪Such actions are based on (abhi)saṅkhāra arising in the mind. Their arising is guaranteed with any sensory input, because of the triggering of avijjā via the ‘(distorted/viparīta) saññā’ that is built into all living beings. That means all living beings are set up to be trapped in ‘perpetual suffering.’
17. However, that does not happen because the ‘nature is cruel’ or anything like that. It happens via the universal law of nature, Paṭicca Samuppāda. We get what we crave for, i.e., “paṭi+ichcha” leads to “sama+uppāda,” i.e., “willingly attaching to the root causes” leads to “corresponding (re)births.” One would not like to be born an animal. However, if one acts like an animal (an example of lobha, dosa, moha), an animal rebirth is unavoidable! In the same way, if one cultivates “moral gati” (an example of mundane alobha, adosa, amoha), one is likely to be reborn as a human or Deva. See, “Paṭicca Samuppāda – ‘Pati+ichcha’+‘Sama+uppāda’.”
▪However, most rebirths are in the apāyās, resulting in very little future happiness and much suffering.
▪That process cannot be overcome until one sees (with wisdom or dhamma cakkhu) how that built-in ‘avijjā-triggering mechanism’ of ‘(distorted/viparīta) saññā’ traps us in the above process of perpetual rebirths. That is the same as becoming a ‘Sandiṭṭhiko’; see “Sandiṭṭhiko – What Does It Mean?.”
▪That is what a Sotāpanna Anugāmi starts seeing when they comprehend the verse “pañcupādānakkhandha, bhikkhave, aniccaṁ vipariṇāmi aññathābhāvi” highlighted in #5 above per the Khandha Sutta (SN 25.10).